Augmente toi et le ciel t'aidera
Salut les cyborgs, bienvenue dans cette 141e édition de GENERATIVE !
Cette semaine, sans surprise l’édition déborde. Les éditeurs d’IA ne dorment jamais et nous non plus. Caroline et moi avons demandé un devis à Neuralink pour une greffe de puce dans le cerveau. Il devient inhumain de suivre tout ce qui se passe dans les sphères de l’IA générative.
Courage à tous les les lecteurs.
Sur un plan perso, cette semaine a été riche avec une projection spéciale du Prompt Club chez Mediawan à Paris, avec le réalisateur britannique Ryan Phillips (Uncanny Harry) en invité d’honneur :
Et l’animation d’une masterclass chez M6, dans leur auditorium
Une projection publique du prompt Club est programmée pou rle lundi 9 février au théâtre de l’IA à Paris.
Suivez moi sur Linkedin, je partagerai toutes les informations très bientôt.
Let’s go !
Si tu es nouveau par ici, je suis Gilles Guerraz, réalisateur publicitaire devenu expert en outils créatifs GEN AI. Avec Caroline Thireau (AI Creative Technologist), nous te proposons une plongée hebdomadaire dans la marmite bouillonnante de l’actualité de l’IA générative !
Si on t’a transféré cette lettre, abonne-toi en un clic ici.
Ma prochaine session de formation CPF aura lieu à Paris les 12 et 13 février prochains !
Si tu es salarié.e ou indépendant.e, et que tu souhaites monter en compétence sur la génération d’images et de vidéo, tu es le/la bienvenue.e !
La session est 100% finançable par le CPF. Les inscriptions se font ici.
Si ce n'est pas déjà fait, tu peux aussi :
Découvrir mes formations IA pour les créateurs, 100% finançables par le CPF. Les inscriptions se font ici.
Former tes équipes à l'IA générative grâce à nos formations entreprise finançables par ton OPCO
Nous contacter directement pour discuter de ton projet IA générative
Me suivre sur LinkedIn, YouTube ou TikTok pour ne rien rater.
Et c'est parti ! 🚀
🔹 Luma AI lance Ray 3.14
Dans Dream Machine, la génération passe en 1080p natif, plus rapide et moins coûteuse. Le rendu gagne en stabilité avec des mouvements plus cohérents, disponible en text-to-video, image-to-video et video-to-video.
Toujours un plaisir de s’inspirer des créa de Dream Lab LA avec Jon Finger
🔹 Freepik Clip Editor
Freepik ajoute 3 fonctions IA à son éditeur vidéo :
→ Motion Shake (effet de secousse pour animer des plans fixes) ;
→ Audio Isolation (isolation audio pour séparer voix et bruit de fond) ;
→ Video FX (effets vidéo prédéfinis pour les finitions).
🔹 PixVerse sort son modèle 5.6
Avec cette sortie, Pixverse met l’accent sur la stabilité et la qualité de rendu. La mise à jour renforce la qualité globale : cohérence visuelle, la fluidité des mouvements et la synchronisation audio-image, particulièrement pour les dialogues et scènes multi-personnages. Les générations text-to-video et image-to-video gagnent en homogénéité avec moins de déformations.
🔹 Adobe Photoshop : Reference Image dans Generative Fill (Firefly Model 5)
Adobe réintroduit l’image de référence dans Generative Fill pour ajouter ou remplacer des éléments dans une image, en respectant l’éclairage, ombres, lumières, textures et orientations qui sont automatiquement “comprises” et intégrées.
🔹 Runway : Image-to- video (Gen-4.5)
On vous en parlait la semaine dernière, le modèle Gen-4.5 de Runway permet (enfin) de générer vidéo + son avec une image clé de départ. On vous partage ici une nouvelle démo :
🔹 Runway Gen-4.5 : Motion Sketch & Character Swap
Runway ajoute également 2 outils natifs à Gen-4.5 :
- le Motion Sketch permet de dessiner directement sur l’image de départ pour guider les mouvements de caméra ou d’éléments ;
- le Character Swap autorise le remplacement d’un personnage à partir de 2 images de référence avant génération vidéo.
Merci à Jerrod Lew pour ce partage :
🔹 Runway AI Film Festival (AIF) 2026
Runway relance l’AI Film Festival en 2026. L’événement met en avant des projets intégrant l’IA dans le cinéma, le design, les nouveaux médias, la mode, la publicité et le jeu vidéo. Pour participer, c’est par ici :
Et on finit par une petit démo de J Felipe Orozco, Runway 4.5 image to video & nano banana pro, qui vaut le détour :
🔹 Decart : Lucy 2, génération vidéo temps réel
Decart dévoile Lucy 2, son système de génération vidéo en temps réel capable de produire du 1080p à 30 fps avec une latence raisonnable. La vidéo est produite image par image pendant que la caméra reste active. Il est possible de faire des modifications à la volée (personnages, vêtements, décors, produits).
Pour la minute instructive : le système repose sur une diffusion vidéo autorégressive. Comprendre : le système ne reconstruit pas la scène, il prédit visuellement la suite sans modèle 3D, ni géométrie ou profondeur.
Avis de Caro : Comme on le voit dans la démonstration, le vrai enjeu reste la stabilité et la cohérence sur la durée. Beau concurrent aux principaux acteurs sur ce registre mais encore quelques améliorations attendues.
🔹 Higgsfield AI : Angles v2 (contrôle caméra 360°)
Higgsfield met à jour Angles avec une v2 orientée contrôle caméra. Navigation 360°, interface plus lisible (cube 3D, curseurs), plus de points de vue arrière et une gestion de projet étendue.
On vous partage les essais de Alex Patrascu qui attendait cette fonctionnalité avec impatience :
Avis de Caro : Multiplier rapidement les angles d’une même scène est vraiment la tendance du moment après celle de la démultiplication de scènes en statiques. L’interface est également plus fluide.
🔹 xAI : Grok Imagine API
Il s’agit d’une API de génération d’images à partir de texte, conçue pour s’intégrer directement dans des workflows automatisés. Elle n’est pas pensée pour la création fine ou itérative, mais plutôt pour le prototypage et la production visuelle à grande échelle. A l’échelle d’Elon…
Avis de Caro : On en parle assez peu mais Grok reste à surveiller car toujours au plus proche des dernières tendances du marché et jamais très loin du peloton de tête.
🔹 Google DeepMind : Project Genie
Project Genie est un prototype de recherche de Google DeepMind qui génère des environnements interactifs explorables en temps réel à partir de texte ou d’images. L’utilisateur choisit son mode de déplacement, explore l’espace et peut remixer des mondes existants en ajustant la consigne ou l’ambiance. Il ne s’agit pas de clips vidéo, mais d’espaces navigables. Et souvenir souvenir, l’accès est limité à Google AI Ultra aux US.
Sur x.com, on trouve des exemples assez spectaculaires :
🔹 Pollo AI App 3.0 : interface mobile unifiée, studio portable
Pollo AI App 3.0 centralise ses outils dans une application mobile unique, orientée création rapide et itération en mobilité. Un flux d’inspiration et une gestion des projets sont intégrés. Te gusta el pollo ?
Avis de Caro : 20 crédits bonus au téléchargement. De quoi faire 3 videos de 5s avec les 10 crédits offerts au départ. Pas encore du grand cinema avec son smartphone !
🔹 Mureka V8 (MusiCoT)
Mureka sort sa V8 qui s’appuie sur MusiCoT, un système conçu pour structurer la composition comme un raisonnement musical. Les morceaux suivent une progression lisible : couplets, refrains, variations. Le module Lead Singer Aura vise des voix plus stables et expressives, pensées pour porter un morceau complet.
L’ambition est claire : produire en masse et faire de l’oseille !
🔹 Suno : Sounds (Beta)
Suno lance Sounds (Beta), une fonctionnalité réservée aux abonnés Pro et Premier. Elle permet de générer des one-shots et des boucles audio from scratch, facturés 2 crédits par génération. Le périmètre couvre effets sonores, foley et éléments utilitaires pour le montage et la création musicale.
🔹 Krea : Real-Time Edit
D’abord en beta, Krea propose maintenant Real-Time Edit, un mode d’édition où l’image se modifie en temps réel pendant la saisie de la consigne.
Le retour visuel est immédiat, avec ajustement du style, de la composition ou des zones locales sans relancer une génération complète. Plutôt pensé pour l’itération rapide, et non un rendu cinéma final.
🔹 xAI x Fal
D’ailleurs, Fal AI annonce dans la foulée aujourd’hui son partenariat avec xAI pour ce déploiement de Grok Imagine.
🔹 CapCut : animation d’image par vidéo de référence (Mimic Motion)
CapCut propose une fonction qui anime une image à partir d’une vidéo de référence, en transférant mouvements du corps et expressions vers une image fixe. Plusieurs sujets peuvent être animés dans une même scène. La fonctionnalité est bien visible dans l’outil.
🔹 Cartwheel : Swing (nouveau modèle de génération de mouvement)
Cartwheel déploie Swing, un nouveau modèle de génération de mouvement intégré à Cartwheel Studio. Il apporte des animations plus rapides, plus propres et plus fines, avec une meilleure compréhension des prompts. Le mouvement est traité comme une donnée à part entière, avec un entraînement plus stable, des données mieux annotées et davantage de calcul.
🔹 VIGA : Vision-as-Inverse-Graphics Agent pour Blender
VIGA est un agent IA multimodal qui reconstruit une scène Blender éditable à partir d’une seule image. Il fonctionne par itérations successives : l’agent génère du code Blender, observe le rendu, puis ajuste progressivement la géométrie, les matériaux, la lumière et la caméra. Plus d’infos par ici sur Github.
🔹 Hyper3D : Rodin Gen-2 « Edit » & 3D Nano Banana
Hyper3D pousse clairement le montage 3D plutôt que la génération pure. Avec Rodin Gen-2 en mode Edit, on charge n’importe quel modèle et on l’édite directement : style artistique, modifs locales par prompt (bêta), découpage ciblé, etc…
🔶 CÔTÉ OPEN SOURCE
🔸 LTX : Polices et logos comme Elements
LTX permet d’intégrer polices et logos en les citant directement dans les prompts comme des éléments. Les assets de marque peuvent être réutilisés sur un projet et appliqués à des affiches, packagings, interfaces ou visuels de campagne, avec gestion de l’échelle, de la perspective et de l’éclairage.
🔸 LTX : Brush pour retouches localisées
Après une fonctionnalité équivalente chez Adobe la semaine passée, LTX ajoute également Brush, un outil de retouche ciblée pour modifier une zone précise sans recalculer toute l’image. Il permet de corriger des défauts, ajuster des détails ou composer localement, tout en conservant l’éclairage et la cohérence.
🔸 Comfy & Blender Grease Pencil
Daniel Martínez Lara teste des approches pour améliorer le workflow 2D dans Blender Grease Pencil via ComfyUI. Le principe : corriger ou redessiner des poses à partir d’éléments existants en respectant la perspective. Il s’agit de tests exploratoires. Liens disponibles sur ici.
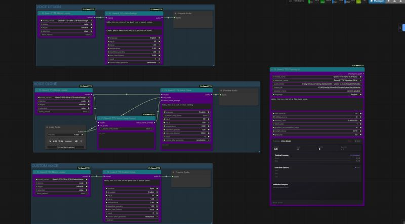
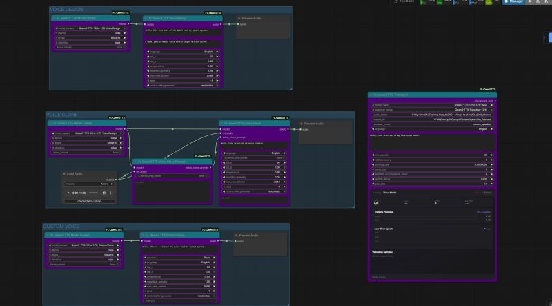
🔸Qwen : Qwen 3 TTS Open Source (synthèse et édition vocale)
Qwen publie Qwen 3 TTS en open source, avec 2 modèles (0,6B et 1,7B). Le système permet le clonage vocal à partir d’environ 10 secondes d’audio, la conception de voix en langage naturel et la synthèse en 10 langues et 9 dialectes, avec 49 timbres prédéfinis.
Les modèles de base sont fournis pour un entraînement personnalisé. Le streaming est supporté et une intégration ComfyUI est disponible sous Github.
🔸 Tencent : Hunyuan Image 3.0-Instruct
Hunyuan Image 3.0-Instruct est un modèle d’édition d’image centré sur la compréhension des consignes. Il permet de modifier des zones précises sans toucher au reste de l’image, tout en préservant la composition et l’éclairage. Il sait aussi fusionner plusieurs images pour construire une scène unique et cohérente. Le workflow repose sur l’édition en langage naturel, plutôt que sur une régénération complète. Infos sous Github.
🔹 Darren returns
Premier trailer de la nouvelle série IA de Darren Aronofsky, On This Day… 1776. La série raconte de courtes histoires narratives autour de la guerre d’Indépendance américaine. Aronofsky a eu recours a de vrais acteurs pour incarner les personnages.
🔹 Coup de coeur de Caro
Petit retour dans le temps avec ki_zeitreise : des jeux vidéo pratiqués dans les salles d’arcade jusqu’à nos usages d’aujourd’hui.
🔹 Une pépite de Stéphane Benini
Voici un extrait du dernier film de Stéphane Benini, réalisateur du Prompt Club représenté par Bangger, aux images particulièrement esthétiques.
Un avant goût de la prochaine projection du 9 février.
Cette édition est terminée, merci de l’avoir lue jusqu’ici ! Si elle vous a plu, vous pouvez la partager en cliquant juste ici :
Vous pouvez également me suivre sur LinkedIn (Caroline est par ici) et activer la cloche 🔔, je poste régulièrement sur l’intelligence artificielle générative. Vous pouvez également me contacter pour toute proposition de création, intervention, conférence, projet, formation liée à l’intelligence artificielle générative.
Et n’oubliez pas de vous abonner pour ne rien rater des prochaines éditionsons 👇












